
From Brainwaves to Gameplay
Currently available
Unity-first across game dev, XR, and brain-computer interfaces. From shipped F2P casino titles to experimental EEG-driven visuals and immersive VR spaces.
Full-stack web with a focus on React and .NET. Background in building production platforms — from Next.js frontends to ASP.NET Core APIs.
A cross-section of game dev and web projects

A web platform helping customers find tattoo artists by location and style, view portfolios, and send structured enquiries. Full-stack: Next.js frontend, ASP.NET Core API, PostgreSQL.

A Unity-powered system that transforms EEG signals and live audio into reactive VFX. Blending neuroscience and entertainment, Brainrave turns brain activity into a live visual performance.

This portfolio! Built with Next.js 16, React, and TypeScript. A modern, performant showcase with MDX content, dynamic OG images, and a purple-first design system.

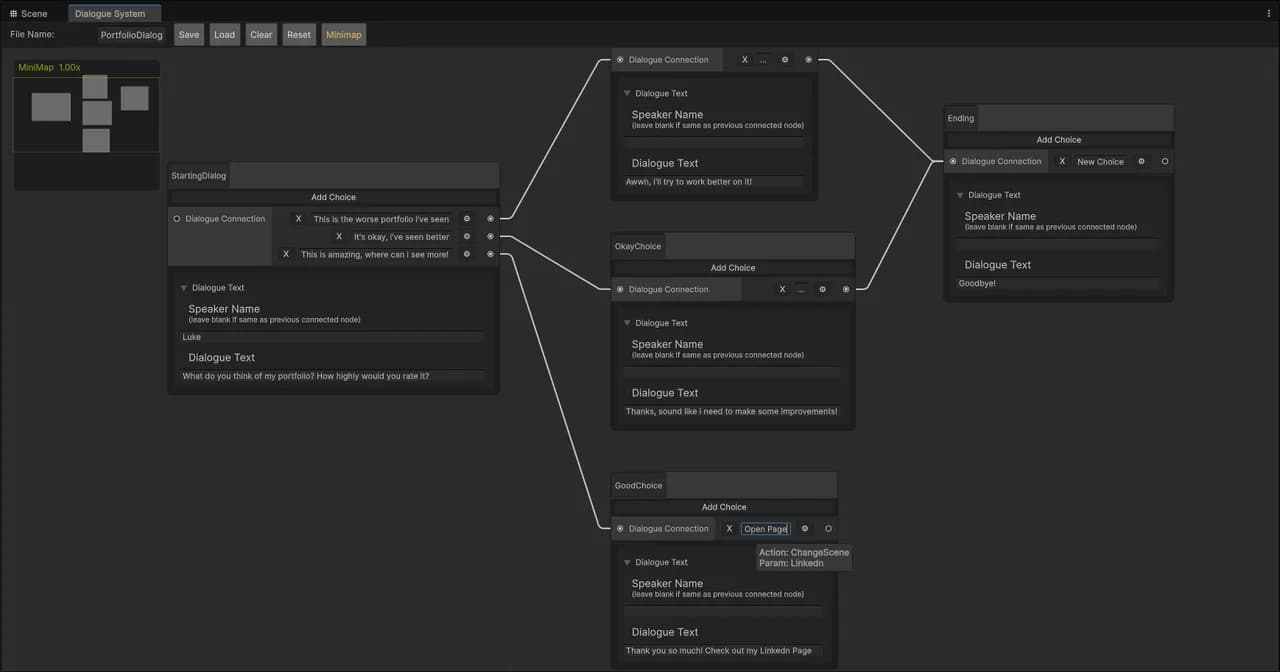
A custom Unity editor tool for branching dialogue with a visual node system. Built to empower writers and designers to create scalable, gameplay-connected conversations without coding.

A comedic prototype mobile game where sheep pilots bomb invading pigeons. Combines physics-based puzzles, an endless scroller mode, and even experimental EEG controls for hands-free bombing.

Proof-of-concept VR workspace with multi-user Netcode sync, physics-based props, and persistent environments.

A Unity VR experiment using NASA assets to prototype zero-gravity climbing mechanics with two different VR frameworks.

Unity-built casino apps featuring segmented IAP, seasonal pipelines, and cross-promotion systems, scaling to millions in revenue.
Feedback from clients and colleagues
“Luke has been a fantastic addition to the Tatfindr team, not only helping us build a quality product, but also contributing with additional insight, collaboration, and effort outside of his remit.”— Jake, Founder/Director, Tatfindr
“Luke brought real technical depth to the Brainrave project, turning complex EEG integration into something that actually worked in the real world. Great communicator and a pleasure to work with.”— Dave, Founder/Director, Brainrave
Whether it's VR, EEG visualisation, or game development — let's build something worth playing.
Get in Touch