Loading...
Deep dives into my Unity projects, development challenges, and the creative process behind building immersive experiences.
RSS Feed
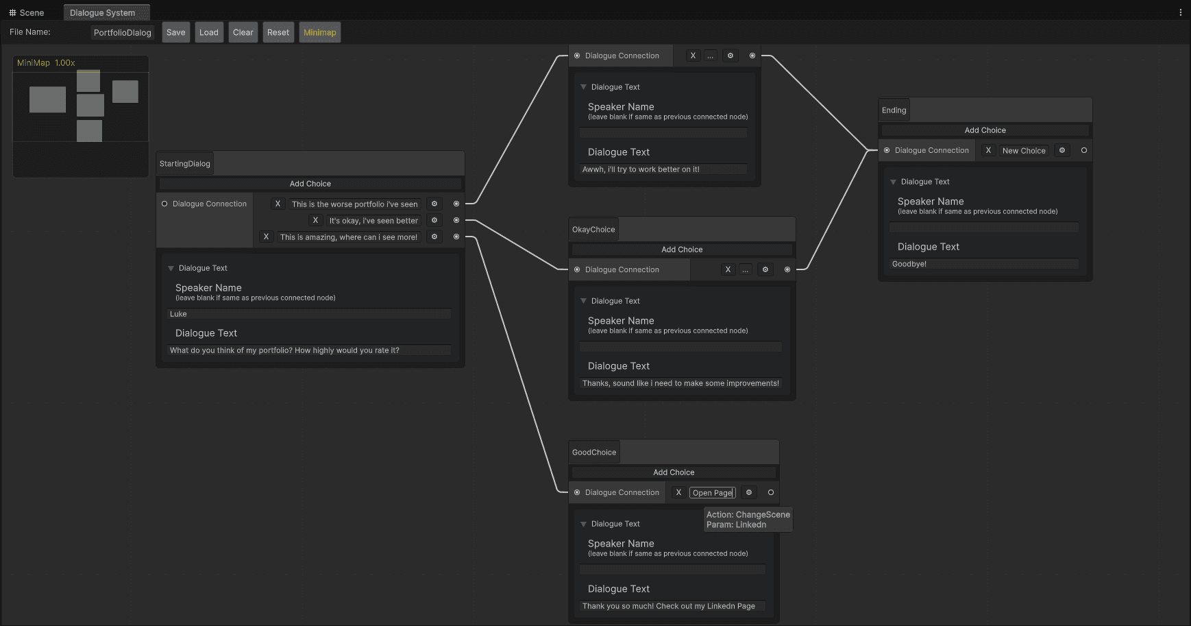
How I built a scalable, visual dialogue system with action integration, ScriptableObjects, and a custom Unity Editor tool.

A look at my workflow for modelling spaceships in Blender, blockout, detailing, and bringing them into Unity for game projects.